B2B CRM
B2B CRM solution for the commerce and service industry
Common challenges you may encounter in managing your customers:
- Lack of software to support customer management tasks.
- Frequently encountering duplicate customers.
- Daily work reports from sales representatives take time to compile.
- Individuals manage potential and existing customer information manually using Excel files. There is no centralized data management.
- For management levels, aggregating and controlling information daily is challenging, and customer code reconciliation is not flexible.
- When a sales representative leaves the company, transferring customer data to another unit/employee often encounters difficulties (incomplete data or reluctance to transfer).
- Weekly and monthly reports require consolidation of data from multiple sources, waiting for reports from various units and individuals at each level.
- And many other challenges.
B2B CRM solution for businesses in the commerce and service industry – B2B – B2C

From these obstacles and challenges, we have developed a Customer Relationship Management (CRM) software solution for commerce and services – CRM for Services – B2B CRM. It helps you manage your customers more efficiently.
Our key differentiator is enabling customer management and care through a single screen (All In One) via the “Lead Card View” management feature.
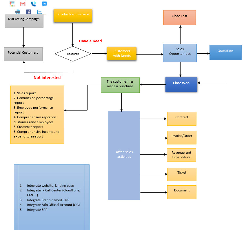
Customer management process according to 4 steps:
- POTENTIAL (10%): Potential customers who have not been cared for or have stopped being cared for.
- IN CONTACT (30%): Potential customers who have been cared for.
- NEED ARISES (80%): Potential customers who truly have a need (usually have been quoted).
- PURCHASED (100%): Customers who have made a purchase.
- Managing customer care activities: Making calls, Sending Emails, Meeting in person, Sending quotation emails.
- Planning employees’ work schedules. Updating results after working with customers.
- Managing the total number of new potential customers, the total number of customers contacted, the total number of customers who have signed contracts, the total number of customers who have generated transactions.
- Tracking employees’ activities over time: Number of calls made, Number of Emails sent, Number of quotation emails sent, Number of meetings held.
- Predicting estimated sales for potential customers.
- Tracking which potential customers have undergone care activities (calls, emails, quotation emails, meetings).
- Managing the cessation of caring for potential customers (changing customer status to “Dead”).
- Managing customers who have generated transactions.
- Alerting for customers with complaints (ongoing issues that need handling and resolution).
- Utility management:
- Responsive interface for Mobile.
- Easy drag-and-drop to change the status of potential customers (New, In contact, and Converted).
- Automatically converting potential customers when dragged to the “Converted” status.
- Sorting potential customers by creation date and sales (ascending or descending).
- Search customers based on various criteria (*):
- Potential customers: Name, Company name, department, address, description, status description, customer source, customer source description.
- Customers: Name, Address, Phone, Fax, Description, Customer type, Industry.
Some reference interface features of CRM for commerce – B2B

The solution for online customer management software for commerce, services, B2B, and B2C industries. It’s simple, user-friendly, and easily customizable to fit the unique requirements of each business. Built and developed on the most famous open-source CRM platform, SuiteCRM, in the world today.